About this event
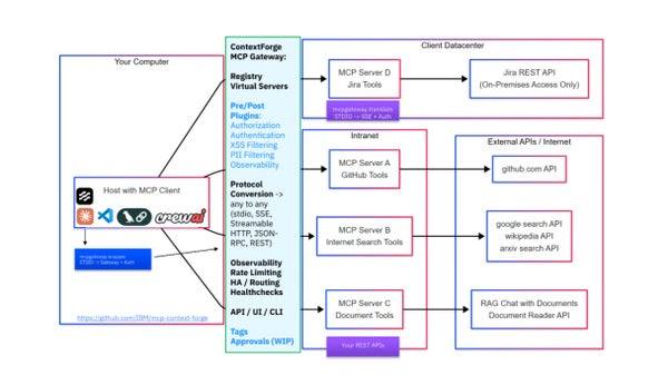
Explore the MCP Gateway that unifies discovery, authentication, authorization, role-based access control, rate-limiting, and more with a security focus and configurable plugins. Presented by Mihai Criveti, Distinguished Engineer at IBM. Hosted by AI Alliance, a global community promoting open innovation in AI.



